Updated April 3, 2023

Introduction to Selenium with TestNG
The selenium with testing is one of the open-source automation testing frameworks which is similar development like JUnit and NUnit tools and it is capable of making the selenium tests easier to understand the report generation because selenium does not have any in-built frameworks like both internal and external frameworks for to fulfill the test reports and it is easier to simplify the user test requirements which include the functional testing, regression testing and other usecase which belongs to end-to-end case testing it can be put into test methods in the java programming language.
Overview Selenium with TestNG
TestNG is a Java-based open-source test automation platform. It’s based on the same principles as JUnit and NUnit. TestNG has a few advanced and useful features that make it a more robust framework than its competitors. NG stands for ‘Next Generation’ in TestNG. Because of its simplicity of use of numerous annotations, grouping, dependency, priority, and parametrization characteristics, it is used more commonly by developers and testers in test case construction.
There are primarily two testing frameworks accessible in Selenium:
1. Junit
2. TestNG
Why Use TestNG with Selenium?
We can create test results in Selenium using TestNG tool so that the tester preferring tool is testng. Because of its main advantage, most Selenium users prefer the tool is Junit. It may be run on numerous test cases by using multiple web browsers using testng, a tool that is similar to cross-browser testing. Some of the testing Tools such as TestNG Maven, Jenkins, and others can easily be linked with the TestNG framework. These tools help to identify the use cases and it has been configured to the testing frameworks of the web applications. The default Selenium tests do not produce test results in a consistent way. We can create test results in Selenium using TestNG report tool.
Selenium with TestNG Framework
The Selenium TestNG framework mainly aids in the generation of reports that contain useful information on the number of test cases executed which involved the test cases passed, failed, and skipped. Using TestNG tool, it’s a simple way to run many test cases on different web browsers. The Web drivers typically lack a native mechanism for producing the data reports, but the TestNG tool can be generated reports in comprehensible formats. The TestNG framework describes how the tests and test cases are to be written in the specified format and also it is capable of handling unidentified exceptions and other data related without considering prematurely it’s terminating the test execution. When we create a report with a specified number of test cases that have to be run in the number of test cases which is passed and failed also includes the number of test cases skipped in a correct execution.
While converting several test cases into a testng.xml configuration file which makes for grouping them with an easier way. We can set the priority for which test cases should be run first. Then according to the order, the specified test cases can be run several times without loops by using keywords like ‘invocation count’ and it may run with numerous test cases on multiple web browsers by using testng, a tool that is related to cross-browser testing. By using this automation the specified Tools such as TestNG Maven, Jenkins, and others can be easily linked with the TestNG framework to execute the user test cases for the specified application.
Selenium with TestNG Setup:
1. First we must be install and configure java on the machine then we navigate to Help ->Eclipse Marketplace

2. It will display the below form,

3. And search it as testNG in the search box it will display the result as above screenshot
4. After installation we can check it in the file tab,

5. Navigate to File -> New -> Other tab it shows as the below screenshot,
6. We can select the TestNG folder and choose it on the TestNG class, choose Next

7. Then it will shows as the method like test() if we want to enable this method we can enable it else leave it.


8. Source Folder and Class name is automatically added on the specified text box labels,
9. We can also add package name if needed and select any Annotations if require,
10. Once choose finish it will create below .java file

Create selenium with testing
We have done the test described above, first, we will be able to see the results either in the Eclipse Console or under TestNG reports in the test-output folder, which is automatically created when you run your first test in the project directory. We can see the following example as the reference,
Example:
import org.openqa.selenium.By;
import org.openqa.selenium.WebDriver;
import org.openqa.selenium.chrome.ChromeDriver;
import org.testng.annotations.Test;
public class Tests {
@Test
public void test() throws InterruptedException {
System.setProperty("webdriver.chrome.driver", "C:\\Users\\Kripya-PC\\Downloads\\chromedriver_win32 (1)\\chromedriver.exe");
WebDriver dr = new ChromeDriver();
dr.manage().window().maximize();
dr.get("https://www.facebook.com/");
dr.findElement(By.id("email")).sendKeys("[email protected]");
dr.findElement(By.xpath("//button[@name='login']")).click();
String a = dr.getTitle();
String b = "welcome";
if(a.equalsIgnoreCase(b))
{
System.out.println("your email is validated please enter the password");
}
else
{
System.out.println("Your inputs are not validated please try again");
}
}
}
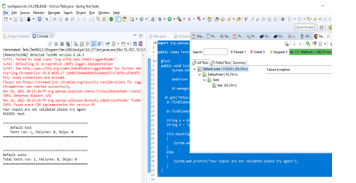
Sample Output:


In the above example we want to test an application like Facebook to execute and validate the test cases through the testNG. In default testNG, reports will be stored in the test-output folder.
Selenium with TestNG Assertions:
It indicates that verification is carried out to see if the application’s condition matches the expectations. The Assert class given by TestNG will be used to create assertion in the application program. It has two types of Assertions like Hard and Soft Assertions. The Assertions are the validations or checkpoints of the application.
Assert.assertEquals(actual result, expected result);
Assert.assertTrue(boolean condition)
These are some hard assertions when we go to soft assertions it does not throw any exception if the assertion fails it will continue to the next step of the assert statement.
Conclusion
In the selenium framework it has n number of tools like Junit, TestNG to perform the user acceptance testing in the application. And also it will create and make the reports to store the inputs and outputs after validating the user conditions. Based on the requirement it will check the different browsers.
Recommended Articles
We hope that this EDUCBA information on “Selenium with TestNG” was beneficial to you. You can view EDUCBA’s recommended articles for more information.