Updated April 17, 2023

Introduction to MariaDB GUI
MariaDB GUI is a Graphical User Interface tool that can be used to interact with the MariaDB database and carry out all the administrative operations and management of the database as well as querying the MariaDB database. Right now, there are many platforms available in the market that work as the tool of GUI for MariaDB. Some of them include db Forge studio for MariaDB, SQL yog, MySQL workbench, HeidiSQL and web yog. There are many other platforms that are working to inculcate the features which could support the functionality of GUI for MariaDB and other Aria specific features. In this article, we will have a look at what is the MariaDB GUI, how we can use it and an example to understand its implementation.
What is MariaDB GUI?
MariaDB GUI stands for graphical user interface tools that are used for designing, developing and maintaining the databases using MariaDB RDBMS which is a Relational Database Management System. Most of the MySQL tools available in the market, support the usage of the MariaDB database in them as well. In order to see the complete list of the GUI applications supporting MariaDB, you can visit the link with the URL provided or simply click on it – https://mariadb.com/kb/en/applications-supporting-mariadb/.
Some of the applications and their usage and features are highlighted in the below table –
| GUI Tool | Description |
| SQLyog in its community edition | A tool to manage, create and maintain the MariaDB database. |
| DBeaver | It is a Java graphical User interface client and is convenient as it works across all the databases and platforms and is free of cost. |
| dbForge studio | We can develop our MariaDB databases and it is used for administration and management of databases and is considered as a universal GUI tool. |
| HeidiSQL | It works on the Windows operating system and supports the usage of MySQL and MariaDB. |
| Navicat | It is used as a front end graphical user interface for MariaDB. |
| TablePlus | It is a modern and native client of GUI and is used for multiple databases. |
| Moon Modeler | We can draw ER diagrams and visualize our database by using this database design tool used for the MariaDB database. |
| Database Workbench | This environment supports many databases and MariaDB is one of them. It is used for developing the database. |
| Querious | In order to administer the MariaDB database in Mac operating system, we can make the use of Querious GUI platform. |
| Ocelotgui | It is specially designed and created for managing and developing the MariaDB database in Linux operating system. |
| Sequel pro | This platform works on mac operating system and is used as a database management tool. |
| Php My Admin | It is an administration tool based on the web and used for the MariaDB database. |
| Mycli | This tool is a command-line interface which includes the featured syntax highlighting and auto-completion features. |
| omniDB | This is Integrated Development Environment for administrating the MariaDB database and is completely browser-based. |
| Beekeeper studio | This platform works across the operating system including Windows, Linux and Mac and is completely free and open-source MariaDB GUI. |
| Valentina Studio | It is available free of cost and includes advanced MariaDB GUI feature support that runs on Windows, Linux and Mac operating systems. This is also available in the advanced commercial version. |
| DB Visualizer | Used for databases such as MySQL, PostgreSQL and MariaDB. It is a cross-platform and universal database supporting GUI tool. |
How to use MariaDB GUI?
MariaDB GUI that is graphical user interface is used for management of the database, developing and designing the same, administrating the privileges of access to the database and also running the queries and visualizing the same before firing on the database to make any changes in data or to retrieve the same for our application. There are various other functionalities provided in MariaDB GUI that may include auto-completion, syntax checking, syntax highlighting and many other advanced features. We can create and run the stored procedures, functions, events or timers if we want in the database.
There are many GUIs available in the market for MariaDB. Most of the platforms that support the working of MySQL also work with MariaDB.
MariaDB GUI Examples
Let us have the examples of some of the most used GUIs for MariaDB in this section. We have discussed the four most used GUIs that include SQLyog, Database Workbench, HeidiSQL and Navicat for MySQL.
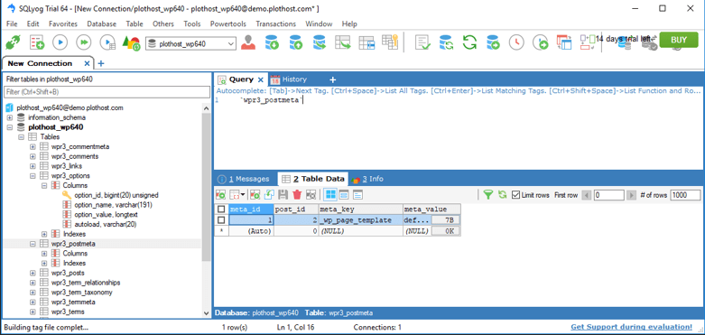
SQLyog – This is available only on the windows platform and works fine when run on Linux by using wine installations. It is a very well-known product and is available for 32-bit and 64-bit versions. It is considered as a most powerful tool when it comes to administrating your database by database designers, developers, architects and DBA (Database Administrator). You can have a look at the GUI of the platform shown in the below image –

https://phcdn.b-cdn.net/wp-content/uploads/2017/05/sqlyog.png
Database Workbench
It is developed by Oracle/ MySQL and is a unified tool for database developers, architects and DBAs that provides the functionalities of MariaDB development, data modelling, backup and restore, administration features for configuration of server and user administration and many others. It works on Mac, Windows and Linux. To have a look at GUI, you can refer to the below image –

https://phcdn.b-cdn.net/wp-content/uploads/2017/05/mysql-workbench.png
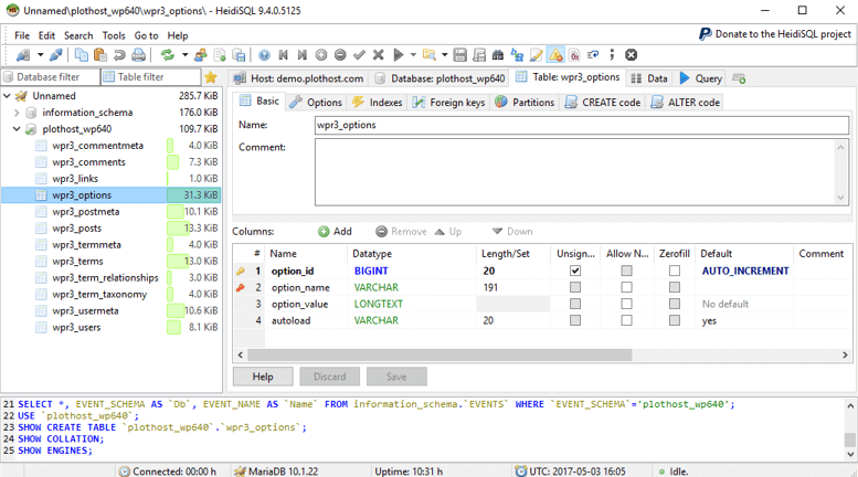
HeidiSQL – It is a very reliable and useful tool which provides us with features including creation, modification and editing of the table structure, event scheduling, management of procedures, views and triggers. It is available free of cost and can work only on windows in 32-bit as well as a 64-bit versions. Take a look at the GUI of HeidiSQL in the below image –

https://phcdn.b-cdn.net/wp-content/uploads/2017/05/mysql-workbench.png
Navicat for MySQL which also supports MariaDB –
It is an ideal solution for the development and administration of the database. We can connect to multiple databases at the same time from a single application. It is a great front end graphical user interface tool used for database management and is available for Mac operating system, windows in its 32-bit and 64-bit versions as well as the Linux platform. You can have a look at its GUI in below image –

https://phcdn.b-cdn.net/wp-content/uploads/2017/05/navicat.png
Conclusion
MariaDB GUI is used as the front end application to manage, develop and administer the MariaDB database by database developers, administrators and database architects.
Recommended Articles
This is a guide to MariaDB GUI. Here we discuss the What is MariaDB GUI, How to use MariaDB GUI? with examples for better understanding. You may also have a look at the following articles to learn more –